This website works better with JavaScript.
Explore
Help
Sign In
friendlyelec
/
rk35xx-android12
Watch
1
Star
0
Fork
You've already forked rk35xx-android12
0
Code
Releases
Activity
You can not select more than 25 topics
Topics must start with a letter or number, can include dashes ('-') and can be up to 35 characters long.
055661789d
master
Branches
Tags
${ item.name }
Create tag
${ searchTerm }
Create branch
${ searchTerm }
from '055661789d'
${ noResults }
rk35xx-android12
/
external
/
llvm
/
docs
/
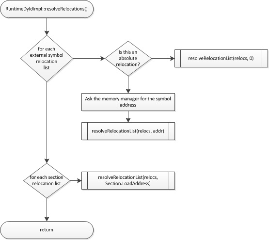
MCJIT-resolve-relocations.png
56 KiB
Raw
History